SAP Process Orchestration
What is SAP Process Orchestration?
SAP Process Orchestration software supports custom process applications and integration scenarios. As the process orchestration layer of SAP’s Business Technology Platform, it can help you improve process efficiencies and respond to changing demands.
SAP Process Orchestration
Model, implement, integrate, and monitor custom process applications and integration scenarios quickly and flexibly. By creating more streamlined, adaptable processes, you can innovate faster and respond better to changing demands.
- Faster modelling and deployment of business process applications
- Lower costs related to integrating heterogeneous systems
- Improved data quality and reduced data entry effort
- On-premises deployment
Key benefits
Reduce cycle times
Improve the speed and flexibility of your business operations by creating custom process applications.
Lower the cost of ownership
Decrease costs and development effort with processes, rules, and integration management from one unified solution.
Improve compliance
Enhance the enforcement of your legal regulations and corporate policies by using automated rules.
Key features
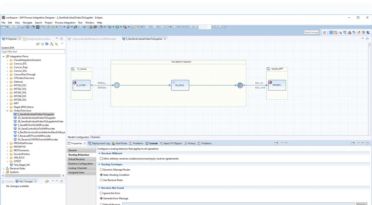
End-to-end business process management
Create, deploy, connect, monitor, and adapt new business processes in one solution, while applying graphical business models and notation (BPMN) standards.
Support for both human and automated activities
Automatically generate end-user interfaces to view detailed data and perform associated activities. Access, update, and reuse business functionality for automated activities.
Cross-application and cross-business processes
Use a single instance of middleware to support application-to-application (A2A) and business-to-business (B2B) integration.
Decision gateways and business rules
Leverage business rules to automate decisions related to a process or integration scenario. Once IT sets up the rules, business users can change them as needed.
A single solution to orchestrate business processes
Model, implement, integrate, and monitor new processes, and incorporate your business rules into automated processes.
Process, integration scenario, and rule modelling
Help business and IT specialists collaborate by creating and adapting processes jointly using the graphical business process model and notation (BPMN) standard.
Enterprise service bus with preconfigured services
Advertise and run Web services in a service-oriented architecture from one central point, using a UDDI 3.0-compliant Web services directory.
Migrate to the cloud with SAP Integration Suite
Technology teams need to accelerate business outcomes by delivering seamless business processes more efficiently at scale. To do this, a modern integration platform is needed while safeguarding your existing investments.
Why migrate and transform with SAP BTP?
SAP Integration Suite provides the flexibility and independence you need by delivering technology to move assets to the cloud, integrate the IT landscape, and configure and extend SAP and third-party applications.
Achieve seamless business processes: Integrate processes and data across diverse application landscapes and business networks with comprehensive integration capabilities.
Accelerate business outcomes: Quickly integrate and connect any application or business partner with thousands of pre-built integrations using a proven methodology based on 50 years of SAP best practices.
Modernise integration: Enable self-service integration at scale with simpler tools, built-in AI, and modern integration capabilities. Deploy to any cloud with trust and security fully managed by SAP.
Training and Community
Learning journey
Use our visual learning guides to kick-start your adoption of SAP Process orchestration with training and certification for you and your team.
openSAP
Experience a flexible, engaging, and open learning environment that is designed to help you optimise your SAP software investment.
Community
Join your peers and industry experts to gain insights and share experiences with implementing and running SAP software.
Technical information
This product is deployed on premises, and system and software requirements vary by specific customer scenarios.
SAP Help Portal
Visit SAP Help Portal to find detailed documentation, guides, and articles to help you implement, configure, and optimise SAP products.
Get started
Jump-start your implementation and drive ROI by collaborating with industry experts, consultants, and support engineers throughout your journey.
Services
Transform your business quickly and effectively by taking advantage of our holistic service and support plans, expert consulting services, custom application development, proven best practices, and deep industry and technical knowledge.
Support
Help keep your SAP solutions running at peak performance with our IT experts and support services, including long-term plans, embedded teams, remote technology support, self-service portal, and innovation strategies.
