technical-name
000000000008902121
is-monthly
true
Perform immediate reporting on your global batch usage and distribution, as well as material balances, by linking batch records from disparate business systems.

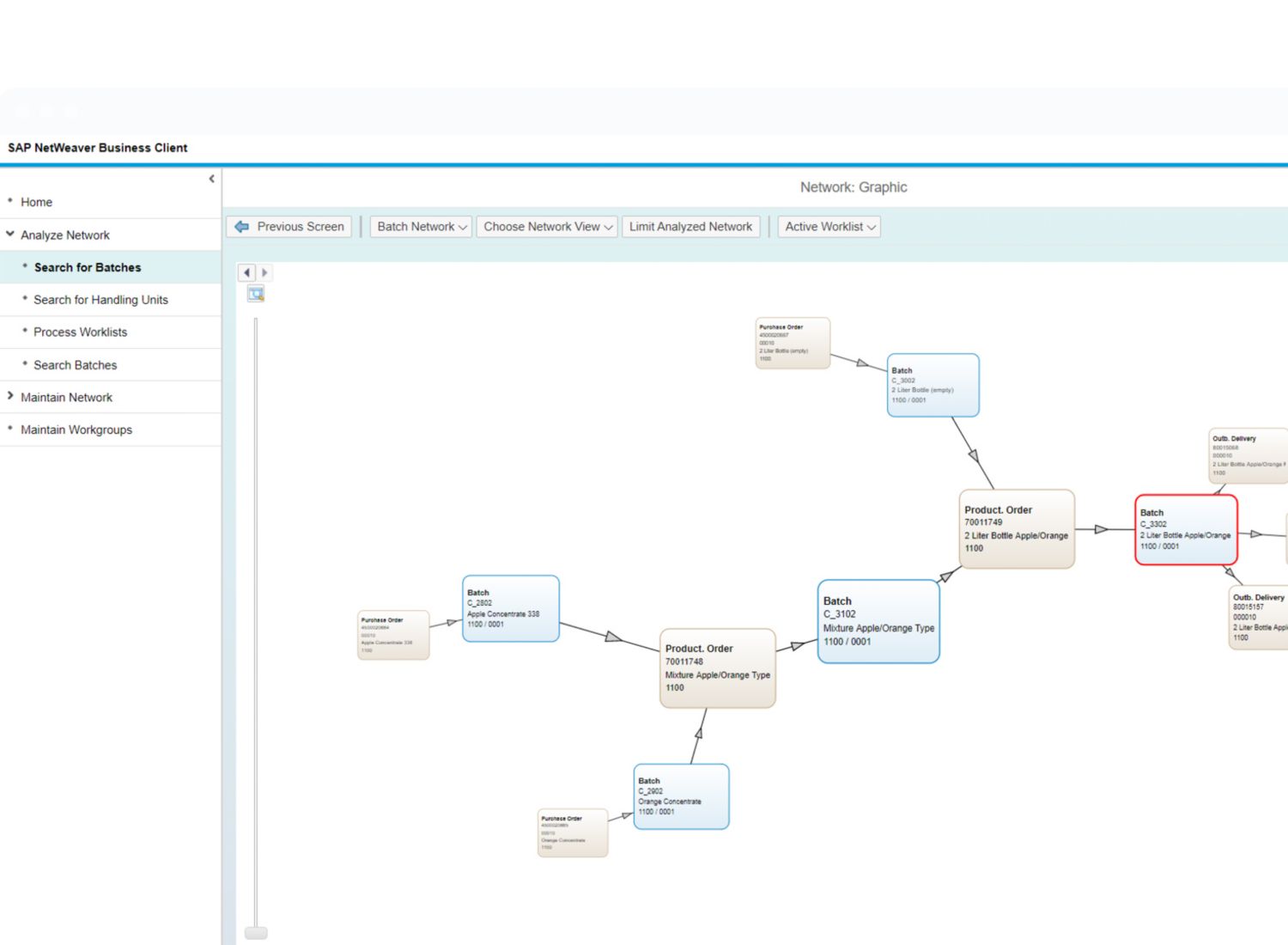
Gain a corporate-level repository that connects to multiple record systems and links batches. With the SAP Global Batch Traceability application, you can access a cohesive corporate view of product batch genealogies and their distribution.
Help ensure the quality of your batch-managed products by complying with batch posting processes that support good manufacturing and distribution practices.
Respond and report on product issues quickly with the immediate reporting and insights you need to enact holds, withdrawals, or recalls.
Visit SAP Help Portal to find detailed documentation, guides, and articles to help you implement, configure, and optimize SAP products.
Jump-start your implementation and drive ROI by collaborating with industry experts, consultants, and support engineers throughout your journey.
Transform your business quickly and effectively by taking advantage of our holistic service and support plans, expert consulting services, custom application development, proven best practices, and deep industry and technical knowledge.
Help keep your SAP solutions running at peak performance with our IT experts and support services, including long-term plans, embedded teams, remote technology support, self-service portal, and innovation strategies.