technical-name
000000000008901147
is-monthly
true
Implementieren, überwachen und verwalten Sie Anwendungsschnittstellen in Ihrer Systemlandschaft von einem zentralen Ort aus.

Erstellen, implementieren, überwachen, analysieren und verwalten Sie Ihre Anwendungsschnittstellen von einem zentralen Ort aus mit dem Werkzeug „SAP Application Interface Framework“.
On-Premise-Bereitstellung
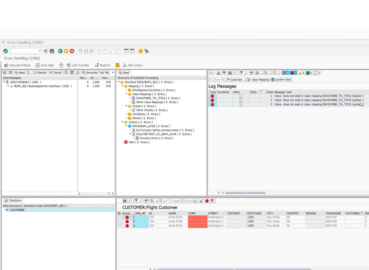
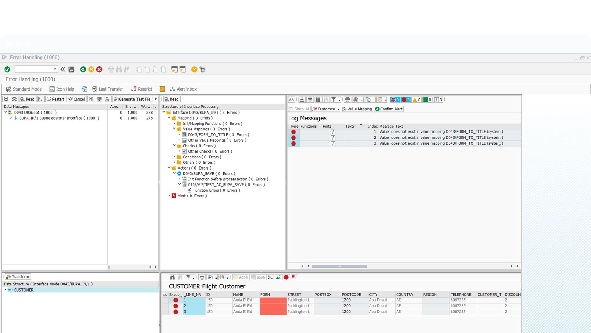
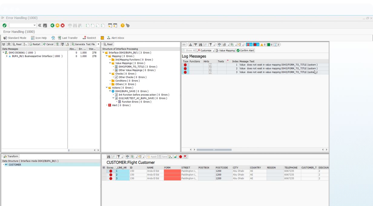
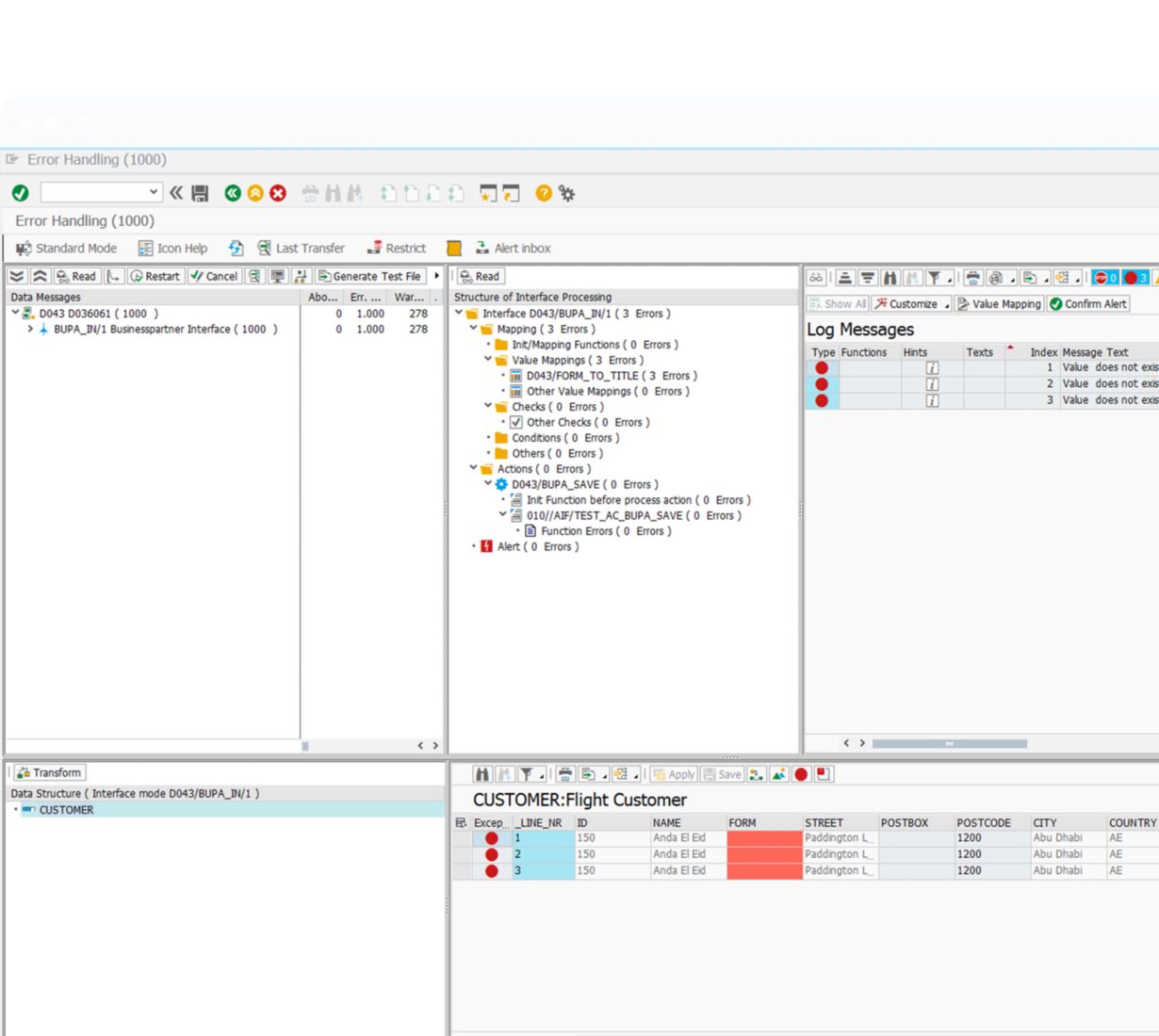
Schnittstellenfehler überwachen, analysieren und korrigieren
Getrennte technische Integration und Anwendungsintegration
Verbesserte Governance durch rollenbasierten Zugriff
Verwalten Sie Ihre Anwendungsschnittstellenlogik strukturiert. Mit einem einzigen Werkzeug können Sie eine schnelle Implementierung ermöglichen, Richtlinien durchsetzen und Komponenten wiederverwenden.
Ermöglichen Sie Geschäftsbenutzern, Schnittstellen zu überwachen und Probleme ohne IT zu beheben. Bieten Sie rollenbasierten Zugriff, automatisierte Warnmeldungen und eine intuitive Fehlerbehandlung.
Verwenden Sie rollenbasierte Berechtigungen, um den Zugriff auf sensible Felder oder Strukturen für Monitoring- und Fehlerbehandlungsvorgänge zu steuern und auszublenden.
Technische Benutzer können mit einem geführten, vorlagenbasierten Ansatz, der vordefinierte Anpassungen bietet, schnell Logik zu Schnittstellen hinzufügen.
Implementieren Sie Schnittstellenlogik in kleinen, konfigurierbaren Komponenten, um die Wiederverwendung über mehrere Schnittstellen und Technologien hinweg zu fördern.
Schaffen Sie eine offene Architektur, die ein breites Spektrum an Integrationstechnologien unterstützt und die Wiederverwendung von Logik und Anpassung über Schnittstellen hinweg ermöglicht.
Weisen Sie den Power-Usern im Unternehmen die Verantwortung für bestimmte Teile von Schnittstellen zu, um ihnen eine rollenbasierte Überwachung und Sichtbarkeit von Fehlern zu ermöglichen.
Benachrichtigen Sie Benutzer über Fehler, bieten Sie Übersichten, Filter- und Drilldown-Funktionen und ermöglichen Sie eine einfache Fehlerkorrektur und Massenfehlerbehandlung.
Schützen Sie Ihr Unternehmen mit integrierten Sicherheitsfunktionen und Add-on-Lösungen von SAP. Dieses Produkt wird in der Cloud bereitgestellt und ist als Software as a Service (SaaS) verfügbar, sodass Sie von jedem Webbrowser aus auf Ihre Software zugreifen können.
Im SAP Help Portal finden Sie detaillierte Dokumentationen, Leitfäden und Artikel, die Sie bei der Implementierung, Konfiguration und Optimierung von SAP-Produkten unterstützen.
Beschleunigen Sie die Implementierung und steigern Sie die Rendite, indem Sie während des gesamten Prozesses mit Branchenexperten, Beratern und technischen Spezialisten zusammenarbeiten.
Transformieren Sie Ihr Unternehmen – schnell und effizient. Nutzen Sie dazu unsere umfassende Service- und Supportplanung mit Experten-Consulting, kundenspezifischer Entwicklung von Applikationen, Best Practices und fundiertem Wissen im Hinblick auf Branchen und Technologien.
Unsere IT-Experten und Supportservices sorgen dafür, dass Ihre SAP-Lösungen stets optimale Leistung bringen. Die Services umfassen langfristige Rahmenverträge, Vor-Ort-Unterstützung durch unsere Teams, umfassenden Remote-Support, ein Selfservice-Portal und Strategien für Innovationen.